Help low income citizens and increase economy
Presenting an app designed to simplify how low-income citizens benefit from municipal subsidies and use them in local shops, in the Netherlands.
CONTEXT
The problem
Low-income citizens in the Netherlands face barriers in accessing and utilising municipal subsidies (grants), impacting economic stability and community involvement.
The business idea
Develop a product named "Local for Local" that connects municipalities, suppliers, and Dutch citizens through a dual-platform approach: a desktop app for municipalities and suppliers, and a mobile app for citizens.
Citizens with a municipal pass can access grants for services and goods, while those without a pass can still benefit from supplier offers. This approach helps with grants management for municipalities, but also will provide market opportunities for local suppliers and will help the community economy.
Key results
Improved the MVP through refined initial screens and clearer UX direction
Optimized user flows based on stakeholder feedback, increasing usability and adoption readiness
Designed a full ecosystem of three connected apps (municipality, supplier, citizen), leading to the first municipality onboarding, ~80 suppliers preparing to join, and ~800 citizens expected next
Role
Sole Product Designer
Team
Product Manager, Product Owner, 3 Software Developers, 1 QA Tester
📢 Latest news on this project
USABILITY TESTING
Usability testing session on 8 December 2025
To validate the platform before municipal onboarding, we conducted usability testing sessions covering the citizen and supplier applications. I supported the preparation of the testing plan, defining key user tasks, success criteria and interview questions.
Participants completed realistic scenarios such as registration, browsing available benefits, redeeming offers and managing supplier offers. The sessions helped identify content gaps, clarify approval workflows and improve navigation patterns across all our 3 platforms.
These insights directly informed final refinements before onboarding the first municipality.
Stakeholder readiness confirmed
Municipality onboarding supported by usability validation
Testing informed final adjustments before real adoption.
Post-testing design refinements
Release - 01.03.2026
Planned release of UX improvements based on usability testing insights to enhance clarity, navigation, and overall user experience.
Municipality platform
Supplier platform
⌛ But let's start with the beginning, back in 2024
DISCOVERY & RESEARCH
Project kick-off
Reviewed the MVP prototype
Read through all project documentation.
Had follow-up calls with the project manager to clarify uncertainties.
UX and UI issues
Dashboard design that lacked accessible shortcuts for common actions.
The widgets on the dashboard are identical to the menu items presented to the sidenav.
The colour contrast is poorly chosen.
In terms of information architecture, it could be improved, because an overwhelming amount of data was presented at once to the user (ex. information in data table).
The information hierarchies was unclear: redundant tabs and menu items, multiple rows of tabs in the data table.
Competitor analysis
Due to limited time for extensive user research, I wanted to quickly understand similar programs in other countries, knowing various subsidies exist for citizens globally. I initially turned to Google, but after some searching I decided to use ChatGPT for a more efficient search on international subsidies, passes, and discounts for citizens.
Here's what I discovered:
European cities like Paris, Stockholm, London, and Berlin offer various discount cards such as Carte Blanche, Kulturkortet, Leisure Cards, and Berlin Pass to provide low-income residents with free or reduced-cost access to cultural and recreational activities.
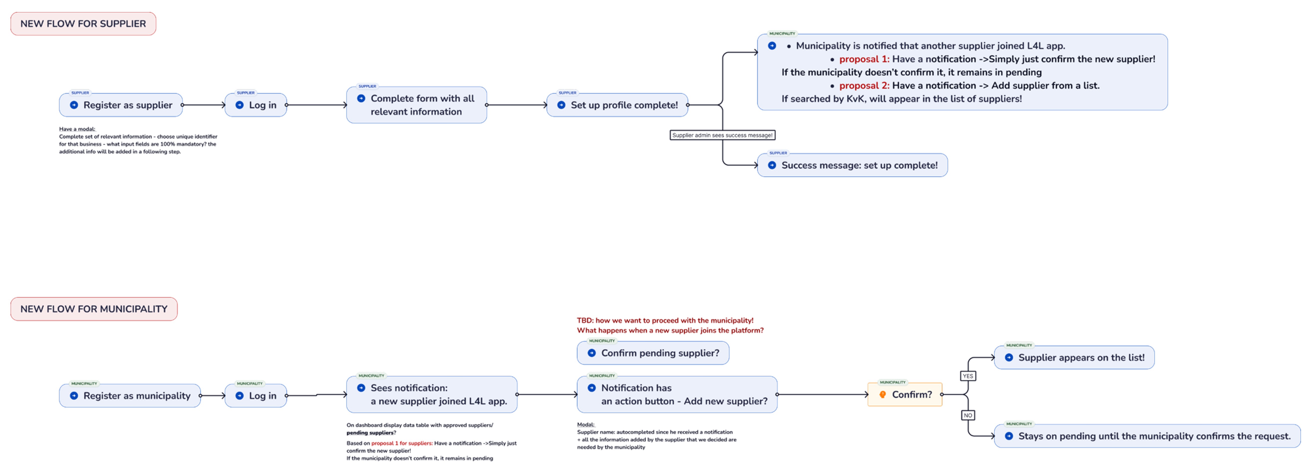
USER FLOWS & INTERACTION DESIGN
User roles we defined
Municipality employee
An employee at a Dutch municipality responsible for assigning grants, managing the citizen and suppliers data base.
Supplier administrator
A local supplier employee, responsible for managing their shop profile, posting and updating offers available for citizens, and processing the transactions.
Citizen
A Dutch citizen utilising the app to access available offers from local suppliers, either as a pass holder or as a regular citizen.
Defining user flows
User flow for Web app
After conducting a brief competitor analysis and refining the MVP, I crafted an initial user flow to validate it with the product owner.
User flow for Mobile app
Wireframes - quick way to validate ideas
PRODUCT OVERVIEW
Interface highlights
At the moment, citizens are imported by the municipality as part of the transition from the old system to the new platform.
Municipality platform
Next phase vision: enabling citizens to apply for a benefit pass directly within the Official Municipality's website to access subsidies and local offers.
Municipality website
Municipality platform: citizen applies for a benefit pass
At the moment, citizens are imported by the municipality as part of the transition from the old system to the new platform.
Municipality platform: importing citizens that already have a pass.
Municipality platform: Pass holders overview.
At the moment, municipalities initiate the process by creating citizen groups. They then define the benefits they want to offer and assign them to one or more groups.
Once these steps are completed, citizens can be imported into the platform and linked to the appropriate group, allowing benefits to be assigned automatically. Citizens can also be imported at any stage after groups and benefits are defined. In a future phase, citizens will be able to apply for a benefit pass directly on the municipality’s official website, where they can access all information about eligibility and available subsidies.
Finally, suppliers create the offers they want to provide to eligible citizens, completing the ecosystem workflow.
Municipality platform: Dashboard overview.
Municipality platform: Adding new benefits.
Municipality platform: Transaction overview showing how suppliers are reimbursed for offers redeemed by citizens.
Municipality platform: Future application review flow: municipalities can approve or reject benefit pass requests submitted by citizens.
Municipality platform: Future application review flow: municipalities can approve or reject benefit pass requests submitted by citizens.
Suppliers register through the platform and create offers available to eligible citizens. They also have an overview of their offers and transactions. Each offer is reviewed and either approved or rejected by the municipality, which reimburses the costs and ensures the offers align with the intended scope of the benefits.
Supplier platform: profile editing after registration rejection by the municipality.
Supplier platform: Dashboard overview.
Supplier platform: Offers overview showing pending, active and expired offers. Active offers can be suspended if they are no longer available, while expired offers can be reactivated when needed.
Supplier platform: Adding a new offer.
We designed a native mobile app for citizens, available on the App Store and Google Play Store. Users register with their benefit pass number before accessing available offers and allocated benefits. While a desktop version is in progress, mobile was prioritized based on expected usage patterns (based on the discussions we had with stakeholders).
Currently, four offer types are supported by the app. Only the membership fee category has a fixed price, while other offers vary depending on the selected product or service offered in store.
These design decisions were shaped through stakeholder discussions to align the platform with real-world needs.




Citizen platform: Desktop version in progress, with ongoing refinement of user flows based on recent feedback.





























